Article of the
Month - July 2022
|
3D Description of Condominium Rights in Turkey:
Improving the Integrated Model of LADM and IFC
Dogus GULER and Tahsin YOMRALIOGLU, Turkey
 |
 |
| Dogus Guler |
Tahsin Yomralioglu |
This article in .pdf-format (27 pages)
This article improves the previous conceptual model
that links the classes of LADM and entities of the IFC schema such that
it covers a detailed delineation of condominium rights. The models that
cover packages of LADM and the related code lists are presented. This
study contributes to the 3D LASs transition in Turkey by providing a
significant basis for IFC-based modeling of condominium rights. The
paper will be presented in the FIG Congress 2022 in Warsaw Poland
In 2021 Dogus Guler received the FIG Foundation Ph.D.
scholarship incl a travel grant to the FIG Congress to present this
successfully peer reviewed paper.
SUMMARY
Efficient management of land is vital for sustainable development.
The growing densification in the built environment however makes
difficult the job of land administration. In addition, the built
environment now contains a large number of buildings and facilities that
are complex and multilayered. In this sense, Land Administration Systems
(LASs) are of great importance to cope with emergent problems that
should be paid attention to for economic, social, and environmental
aspects. It is for this reason that three-dimensional (3D) LASs that
enable to unambiguously delineate the cadastral Rights, Restrictions,
and Responsibilities (RRRs) with their physical counterparts are a hot
topic. On the other hand, digitalization has gained a lot of attention
all around the world for improving and facilitating the processes
regarding both public services and different sectors such as
Architecture, Engineering, and Construction (AEC) industry. Considering
the AEC industry is one of the primal sectors that implement the
alterations in the built environment, there exists a close relationship
between this industry and the land administration sector that deals with
efficient management of the built environment. Today’s AEC industry is
performing a huge effort for the adaptation of Building Information
Modeling (BIM) that allows to create highly detailed models of buildings
and their immediate surroundings with semantically and spatially rich
information. Whereas the Land Administration Domain Model (LADM)
provides a conceptual model for land administration practices, Industry
Foundation Classes (IFC) enables the interoperability in terms of
construction/building modeling through its comprehensive schema that
contains a great number of entities. It is thus important to benefit
from the (as-built)building models for registration and depiction of
condominium rights in Turkey. This paper, therefore, improves the
previous conceptual model that links the classes of LADM and entities of
the IFC schema such that it covers a detailed delineation of condominium
rights. The models that cover packages of LADM and the related code
lists are presented. This study contributes to the 3D LASs transition in
Turkey by providing a significant basis for IFC-based modeling of
condominium rights.
1. INTRODUCTION
Information regarding the land is highly important for countries
since it contributes to development in terms of various aspects such as
economic, cultural, legal, and social. Land registry and cadastre is the
paramount issue that provides and preserves this kind of information
completely (Yomralioglu and McLaughlin, 2017). Land administration aims
to benefit from the information with respect to land and water, and
Rights, Restrictions, and Responsibilities (RRRs) that are subject to
it. The importance of land administration also appears in the
sustainable development goals and targets, for example, goal 11, which
is to make cities and human settlements inclusive, safe, resilient, and
sustainable (United Nations, 2015). Land Administration Systems (LASs)
that enable the management of the ownership information with their
spatial components together are implemented such that they focus on
two-dimensional (2D) data (Kalogianni et al., 2020). However, ownerships
regarding underground and aboveground of land should be considered and
integrated into LASs. In addition, the built environment is now more
complex and denser than ever before globally. The challenges for the
registration of RRRs on buildings and facilities on the land are
therefore notably increasing (van Oosterom, 2018; Williamson et al.,
2010). Evolving the LASs in a way that they have the capabilities to
manage, store, analyze, visualize, and disseminate ownership rights in
three-dimensional (3D) is considered an important solution to cope with
these challenges (van Oosterom et al., 2020). It is important to mention
that the term 3D land administration is taking the place of the 3D
cadastre notion because it encompasses the cadastral and land registry
activities as a whole (Kalogianni et al., 2020). The need for the
conceptual basis that facilitates the 3D land administration is
fulfilled with the publication of the Land Administration Domain Model
(LADM) Edition I as an International Organization for Standardization
(ISO) standard 19152 (ISO, 2012). Countries concentrate to develop their
models that are modified by taking as a reference the LADM (Kalogianni
et al., 2021). Creating a country profile of the LADM is of significance
since the legal basis and implementation approach with respect to land
administration differs within countries and jurisdictions. Condominium
ownership that can be formed in the units of the building that are
suitable to exploit independently is a special type of ownership. In the
context of 3D land administration, there is a need for the registration
and representation of condominium rights in great detail. Noteworthy to
mention that there are various types that can be subject to 3D land
administration such as tunnels, utilities, and mining; however, this
paper zooms in on buildings/condominiums. Spatial data standards that
enable to the model of physical objects in the built environment in 3D
are of importance to delineate the condominium rights in buildings or
facilities. CityGML, as an Open Geospatial Consortium (OGC) standard,
provides Geography Markup Language (GML)-based model for creating 3D
models in different themes such as building, land use, and
transportation (OGC, 2021). It is thus practiced by a large number of
scholars to model legal rights with physical counterparts within
buildings (see (Guler and Yomralioglu, 2021a)). In this regard, Sun et
al. (2019) presented an example to use the CityGML 3.0 for 3D cadastre
purposes. Geoinformation that constitutes the vital basis for Geographic
Information Systems (GIS) is exploited considerably in the land
administration domain and its related fields such as spatial planning
(Indrajit et al., 2020), urban management (Lemmen et al., 2015), and
real estate valuation (Kara et al., 2021, 2020; Mete et al., 2022). The
Architecture, Engineering, and Construction (AEC) industry intersects
with the land administration sector because it should be conformed to
decisions on how land should be used before designing and constructing a
completely new building or transforming an existing building. In the AEC
industry, Building Information Modeling (BIM) that provides to create 3D
models of buildings and immediate surroundings detailedly through
object-based modeling techniques that allow storing spatial information
and semantic information is replacing of traditional Computer-Aided
Design (CAD) (Teicholz et al., 2018). Statistics show that the use of
BIM has become widespread in many countries (BIMgenius, 2020; McGraw
Hill Construction, 2014; NBS, 2020). BIM models (BIMs) are also
significant for digital transformation that should be paid attention to
by administrations for facilitating and improving public services such
as building/construction permitting (Guler and Yomralioglu, 2021b;
Noardo et al., 2020b). Considering the as-built BIMs of buildings will
be existing, there is a highly promising opportunity to use these BIMs
for implementing 3D LASs (Broekhuizen, 2021; Meulmeester, 2019; Oldfield
et al., 2018, 2017, 2016; Rajabifard et al., 2019; Ramlakhan et al.,
2021). Researchers from different countries hence focus on the modeling
of RRRs in the buildings and immediate surroundings using BIMs (see
(Guler and Yomralioglu, 2021a)). This paper aims to improve the initial
conceptual model (Guler and Yomralioglu, 2021a) in a way that integrates
LADM and Industry Foundation Classes (IFC) for thoroughly representing
the condominium rights in Turkey by considering legal spaces and
detailed building elements as well. The purpose of the model is to
enable the IFC models that contain and provide physical objects with the
required semantics for 3D representation of condominium rights. The
integrated model can be utilized by land registry and cadastre agencies
for registering and disseminating cadastral information and also by
architects/designers as a guideline in creating building models in a way
that includes legal spaces. The paper continues with the background
section providing information on the standards. The subsequent section
informs readers about the current situation in Turkey. Section 4
presents the integrated model in this study. The last section discusses
the advantages of the model in terms of 3D land administration and
concludes the paper.
2. BACKGROUND
2.1 Standards
2.1.1 Land Administration Domain Model (LADM) ISO 19152:2012
LADM is an ISO standard that provides a conceptual model for land
administration practices. The main aim of the standard is to ease the
transition to an efficient land administration system by benefiting from
the standardized model that encompasses a wide range of components
involving land administration. The conceptual schema of the LADM
includes three main packages namely Party, Administrative, Spatial Unit,
and one sub package of Spatial Unit as Surveying and Representation.
Whereas the Party package allows to model different types of parties
that involve land administration practices, the Administrative package
provides classes that can be used to detailedly represent specific
occasions and elements with respect to RRRs. The Spatial Unit package of
the schema describes how to model features that should be delineated
spatially. The land parcel, buildings, and infrastructure facilities are
examples of features that can be modeled within this package. The goal
of the Surveying and Representation package is to provide an efficient
spatial modeling concept for features in the Spatial Unit package.
LA_BoundaryFaceString, LA_BoundaryFace, and LA_Point are the classes
that are created to represent LA_SpatialUnit instances. The geometries
of these classes are GM_MultiCurve, GM_MultiSurface, and GM_Point
respectively. It is significant to note that LADM benefits from ISO
19107 standard that provides a spatial schema for geographic
information, in order to obtain geometry specifications in the
conceptual model. There is an ongoing activity on preparing the next
version of LADM. The updated version of LADM will contain new parts,
including Valuation Information (Part 4) and Spatial Plan Information
(Part 5) (ISO/TC 211, 2021), so as to cover all main components of land
administration. It is also aimed to improve the modeling of 3D spatial
units. There is additionally an ambition to provide fundamental steps
for the transition to the implementation (Part 6) from conceptualization
in the context of the revision of LADM (Kalogianni et al., 2021).
2.1.1 Industry Foundation Classes (IFC) ISO 16739-1:2018
IFC is the primary, open standard for BIM data (buildingSMART, 2022).
This standard is developed by buildingSMART to provide interoperability
regarding data exchange between different stakeholders and software in
construction or facility management. IFC provides a comprehensive schema
that enables to digitally represent the whole lifecycle of buildings and
facilities. IFC contains four main data schemas namely core, shared
element, domain-specific, and resource definition. These data schemas
include a great number of defined types, enumeration types, select
types, entities, functions, rules, property sets, quantity sets, and
individual properties (buildingSMART, 2022). IfcRoot is the root entity
in the IFC schema. IfcProject is the main entity that enables to store
of information about the project such as location and coordinate
reference system. IfcActor, as a subtype of the IfcObject entity,
enables to record information with regards to actors involved in a
project lifecycle. The actors can be a person or an organization.
IfcSpatialElement and IfcElement are two of the subtypes of the
IfcProduct entity. IfcElement has several subtypes such as
IfcGeographicElement, IfcDistributionElement, IfcCivilElement, and
IfcBuildingElement. These entities provide modeling specifications for
the different elements that might be in building or facility projects.
For example, IfcGeographicElement can be used to model different kinds
of features related to landscape. IfcBuildingElement is the primal
entity that is used to store a wide range of elements regarding
buildings. Doors, beams, columns, stairs, walls, windows are examples of
these elements. IfcSpatialElement has three subtypes as
IfcExternalSpatialStructureElement, IfcSpatialStructureElement, and
IfcSpatialZone. IfcExternalSpatialElement, as a subtype of
IfcExternalSpatialStructureElement, enables to model of the external
regions of the building site logically or physically.
IfcSpatialStructureElement has four subtypes namely IfcSite,
IfcBuilding, IfcBuildingStorey, and IfcSpace in order to define the
possible spatial elements for different structure levels of buildings.
There exists the aggregation relationship between these subtypes through
the IfcRelAggregates entity. The current version of IFC is IFC4 ADD2 TC1
however there is an ongoing activity for developing the IFC (4.3).
3. CURRENT SITUATION IN TURKEY
3.1 Legislative Background
There are several laws and legislative documents regarding land
administration and cadastral registration in Turkey. Turkish Civil Code
No.4721 (Official Gazette, 2001) is the main law that describes real
estate ownership. It is stated in Article 704 of this law that the
subjects of real estate ownership are land, independent and permanent
rights that are recorded on the separate pages of the land register, and
condominiums that are recorded to the condominium register. This article
manifests the condominium rights officially. The Civil Code also
contains a number of articles that describe a wide range of rights such
as superficies, usufruct, and right of way. In addition to the Civil
Code, Cadastre Law No.3402, Land Registry Law No.2644, and Zoning Law
No.3194 are the important legal references for cadastral registration.
Condominium Law No.634 (Official Gazette, 1965) is the main legislative
document that defines the RRRs with respect to condominiums. Article 1
of the Condominium Law states that independent ownership rights can be
established by the owner or joint owners on the different units such as
storey, apartment, office, store, cellar, and storage of a constructed
building that are suitable to be used independently and separately.
Clause 1 of Article 2 of the same law provides the definitions of the
main real estate, main building, condominium, annex, condominium right,
and condominium owner. According to the law, a condominium owner can
have the right to use on condominium itself and spaces that are in the
outside of the condominium as well. Annexes can be coal cellar, water
tank, garage, electric meter box, or toilet. The Condominium law also
states that condominium owners have jointly right to use on shared
facilities and spaces that are in the outside of the condominiums in
real estate and serve for protection and exploitation. Main walls,
beams, columns, curtain walls, floors, ceilings, patios, stairs,
elevators, and corridors are examples of shared facilities and spaces.
Noteworthy to mention that 2D representations might be insufficient to
realistically delineate the condominium rights in multilayered
buildings. Building permitting is another important issue for
condominium rights because it is mandated in the Condominium Law that
the condominium plans that are approved in the occupancy permit
procedure should be used for the registration of condominium rights
after the construction of the building (Guler and Yomralioglu, 2021c).
3.2 Recent Advancements
3.2.1 Academic Works
First efforts with respect to 3D cadastre in Turkey started with
academic studies. There are a couple of graduate theses regarding the
establishment of a database for 3D cadastre (for example, (Döner,
2010)). Afterward, a CityGML ADE that covers the modeling and storing of
the condominiums is proposed with the aim of taxation (Cagdas, 2013).
Döner & Şirin (2020) examine the 3D cadastre approaches in Turkey in
terms of legal, technical, and organizational aspects. With the
publication of the LADM as an ISO standard, a country profile for the
management of 3D RRR is developed by researchers (Alkan et al., 2021).
In addition, an ADE for 3D cadastre purposes in Turkey is created by
benefiting from the integration of LADM and CityGML (Gürsoy Sürmeneli et
al., 2022). Scholars use CityGML 2.0 in their studies. An implementation
that focuses on the real estate valuation in the context of the
developed LADM Valuation Information Model (VIM) is also shown (Kara et
al., 2021). The VIM contains modeling of condominiums and their
attributes so as to use for valuation purposes. Guler & Yomralioglu
(2021b) underline that it can be exploited interrelation between digital
building permitting and registration of condominium rights through
exchanging 3D digital models such as BIMs. Celik Simsek and Uzun (2021)
propose to use of BIMs to model condominium rights and to find the
values of condominium units for calculating the land share. Recently, an
initial conceptual model that benefits from IFC and LADM standards to
delineate the condominium rights in Turkey is developed (Guler and
Yomralioglu, 2021a). The abovementioned studies mainly focused on the
use of LADM and CityGML standards for representing the vertical
ownership rights in Turkey even though the international research agenda
concentrates on the opportunity that results from benefiting the BIM/IFC
models recently. There is thus a strong need for a model mapping in
Turkey that enables obtaining the semantics regarding condominium rights
with their physical components by using the BIM models in the context of
realizing the 3D LAS. The approaches that were proposed to model the
property rights by means of standards such as CityGML and LADM can be
exploited to develop a complete model connecting LADM and IFC.
3.2.2 Governmental Projects and Strategies
The 11th Development Plan, which is the current plan, contains the
completion of the multidimensional cadastre. It covers the publication
of the digital, up-to-date, and trustworthy cadastral data in order to
create the basis for investments that are made by public and private
sector organizations. The plan also underlines that ownership data will
be transferred to the electronic environment. “2020-2023 National Smart
Cities Strategy and Action Plan” is of significance because it
highlights that BIMs will be used in building permitting procedures.
This means that there will be an important opportunity to use of BIMs in
cadastral registration.
Before the 3D modeling of cadastral rights, it is aimed to create a
national Spatial Data Infrastructure (SDI) for Turkey. Interoperable
spatial data production by a wide range of public organizations is
highly essential for establishing and maintaining SDI. For this reason,
the Turkey National Geographic Information System (TNGIS) project is
carried out by the General Directorate of Geographic Information Systems
(GDoGIS). Within the project, the conceptual models and their
application schemas for various themes such as building, cadastre, and
land use are developed based on the Infrastructure for Spatial
Information in the European Community (INSPIRE) data specifications and
shared. These conceptual models and application schemas are updated in
specific periods. While the previous versions of the Building Theme
contain only 2D-based building models, the new version of this theme
will cover the 3D building models that are modeled as a CityGML ADE
based on the latest version of the CityGML standard (MoEUCC, 2021). With
the increasing international attention for 3D cadastre, the project
titled “3D Urban Models and Cadastre” is started to carry out by the
General Directorate of Land Registry and Cadastre (GDoLRC). Whereas one
aim of the project is to create 3D digital models of cities, the other
aim is to produce 3D building models that store and represent the
cadastral rights. Within the project, 2D floor plans are digitized and
labeled in CAD software. Afterward, these CAD files are converted to
CityGML 2.0 files by populating cadastral rights in the buildings.
4. MODEL DEVELOPMENT
In this study, a conceptual model that is developed previously is
improved such that it provides to model condominium rights in buildings
more completely. Two ISO standards namely LADM and IFC that are widely
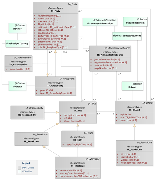
accepted are used for developing the model. Figure 1 presents the Party
and Administrative packages of the developed model. As can be seen from
Figure 1, all features in the Party and Administrative packages of LADM
are utilized in the model. TR_Party has twelve attributes that are
needed in cadastral registration. It has four attribute defined by code
list as TR_NationalityType, TR_PartyType, TR_IDType, and
TR_PartyRoleType. The different parties involved in the registration of
condominium rights can be delineated using TR_Party. There are
generalization and aggregation relationships between TR_Party and TR_
GroupParty classes. TR_ GroupParty can be used to model the parties that
represent a number of parties as a whole. TR_RRR has three subclasses
namely TR_Responsibility, TR_ Right, and TR_Restriction. RRRs that can
be subject to a condominium can be depicted using these classes.
TR_Mortgage that might be applied to a specific condominium has an
association relationship with TR_Right and a generalization relationship
with TR_Restriction. TR_AdministrativeSource class has four attributes
namely journalNumber, registrationDate, volume, and pageNumber that
store the necessary information for cadastral registration. It is
important to note that some of this information comes from the
non-digital registration of cadastral rights. TR_Right has an attribute
namely TR_RightType that provides different types such as superficies,
usufruct, and timeshare. TR_BAUnit, which represents the registration
object in the Turkish land administration system, has an attribute type
as TR_BAUnitType that enables to select parcel, building, or
condominium. Figure 2 demonstrates the code lists that are prepared for
attributes of Party and Administrative packages. It is possible to add
new property sets to IFC entities in a BIM authoring tool. Table S.1
itemizes the property set names, property names, property types, and
data types that can be used to store the attributes of the classes in
the Party and Administrative packages of the developed model. It is
important to note that the IFC file would not be complete without these
properties. There are several entities in the IFC schema to use in the
representation of the classes in the developed model. IfcActor entity
that expresses the persons or organizations involved in a project can be
used to model TR_Party. More than one IfcActor instance can be modeled
as IfcGroup through the IfcRelAssignsToGroup entity. In this way,
TR_GroupParty class can be depicted by using IfcGroup.
IfcDocumentInformation that is aimed to store metadata information for
an external document can be utilized to represent the
TR_AdministrativeSource class. IfcZone is an entity that enables to the
group of multiple spaces. It can be used to model different legal spaces
that belong to a condominium. Furthermore, source information of
cadastral registration can be linked to the registration object via the
IfcRelAssociatesDocument entity.
 |
Figure 1. Party and Administrative packages of the
developed model.
The different building elements can be subject to a condominium as an
instance of TR_BAUnit class. In this case, different building element
instances can be grouped using the IfcBuildingSystem entity. To model
the TR_RRR, TR_Responsibility, TR_Restriction, TR_Right, and TR_Mortgage
classes, the relationship between IfcActor, IfcDocumentInformation,
IfcZone, and IfcBuildingSystem can be benefited. By doing so, the
information about which actor is responsible for what kind of RRR can be
stored in the database. Whereas IfcActor can be enhanced with the
attributes of TR_Party, IfcGroup is suitable for being added attributes
of TR_GroupParty. The property set pertaining to TR_AdministrativeSource
can be included in IfcDocumentInformation.
Figure 2. Code lists for the Party and Administrative
package of the developed model.
Figure 3 shows the Spatial package and Surveying and Representation
sub package of the developed model. Figure 4 demonstrates the code lists
that are prepared for the Spatial package and Surveying and
Representation sub package of the developed model. TR_SpatialUnit is an
abstract class that has three subclasses namely TR_Parcel, TR_Building,
and TR_BuildingElement. TR_Parcel class has seven attributes that
provide necessary information regarding the land parcels for the
cadastral database. Two of them are defined by code list namely
TR_ParcelType and TR_LandUseType. TR_Building that has an association
with TR_Parcel represents the buildings that can be constructed in a
parcel. It has a great number of attributes that might be beneficial for
different applications such as urban regeneration. TR_CondominiumUnit is
one of the crucial classes that is utilized to condominium rights. It
has an aggregation relationship with TR_MainUnit, TR_Annex, and
TR_SharedFacility. There is a composition relationship between
TR_CondominiumUnit and TR_Building classes since one condominium unit
should be existing at least to be composed of condominium rights within
a building. TR_MainUnit has a good number of attributes that provides
information with regards to the apartment unit. As mentioned before, a
condominium can have different accessory parts such as a water tank,
coal cellar, and storage according to the Condominium Law. This is why
TR_Annex class has an attribute namely relatedUnitNumber in order to
assign the external legal spaces to the related condominium. It has also
the TR_AnnexType attribute type to enable the defining the particular
accessory types. TR_SharedFacility class has an attribute type namely
TR_SharedFacilityType that represents the different facilities and
spaces that are exploited in common, for example, elevator, corridor,
and swimming pool. TR_BoundaryFace has an association with
TR_CondominiumUnit for delineating the faces of condominium units.
TR_BoundaryFaceString is utilized to represent the boundaries of land
parcels. TR_Point has associations with TR_BoundaryFace and
TR_BoundaryFaceString as well. TR_BuildingElement class is used to
express the building elements such as walls, doors, and columns that can
be subject to condominium rights. There is a composition relationship
between TR_BuildingElement and TR_Building classes. Whereas
relatedUnitName and relatedUnitNumber provide information about which
condominium unit has the right to use on which specific building
element, buildingElementType is exploited to store the element type. In
the IFC schema, IfcBuildingElement has many subtypes to depict the
different building elements.
 |
Figure 3. Spatial package and Surveying and
Representation sub package of the developed model.
Figure 4. Code lists for Spatial package and
Surveying and Representation sub package of the developed model.
Figure 3 illustrates the selected entities that can be used to model
condominium rights pertaining to building elements. The reason for
showing the association between TR_CondominiumUnit and IFC entities
regarding these elements is that condominium units can have different
building elements. It is important to note that each element in a
building are modeled only one time as a TR_BuildingElement instance. In
other words, aforementioned attributes such as relatedUnitName and
relatedUnitNumber are exploited for RRR regarding a building element. As
mentioned before IfcSpatialStructureElement has four subtypes. One of
these subtypes is IfcSite can be used to represent land parcels. It can
be noted that IfcSite is defined as an area of land in the IFC schema.
Another subtype is the IfcBuilding entity that can be used to delineate
TR_Building class in the model. IfcSpace is another subtype that is
provided to model areal or volumetric spaces that are defined logically
or physically. It is feasible to model legal spaces regarding
condominium units. In this way, TR_MainUnit, TR_Annex, and
TR_SharedFacility classes can be also represented via IfcSpace. To
delineate all spaces that the condominium has the right to use, the
IfcZone entity that represents the group of spaces can be utilized. The
space boundaries can be represented using IfcRelSpaceBoundary that
allows expressing boundaries of spaces virtually or physically through
IfcConnectionSurfaceGeometry. In this way, it can be depicted what
condominium is responsible which faces of the wall. Whereas
IfcCartesianPoint, as a subtype of IfcPoint, is feasible for describing
TR_Point. IfcPolyLine can be used to model the TR_BoundaryFaceString
class. The property sets regarding TR_MainUnit, TR_Annex, and
TR_SharedFacility can be added to the IfcSpace entity. Whereas the
property set of TR_Parcel is suitable for being added to IfcSite,
IfcBuilding can be enhanced with the property sets of TR_Building. The
property set of TR_BuildingElement can be added to subtypes of
IfcBuildingElement that are included in the developed model. Table S.2
lists the property set names, property names, property types, and data
types that can be used to store the attributes of the classes in the
Spatial package and Surveying and Representation sub package of the
developed model. While IfcPropertySingleValue can be used for the
attributes that have a single value such as integer and string,
IfcPropertyEnumeratedValue is suitable for attribute types that can be
selected from a defined list.
5. DISCUSSION AND CONCLUSION
This paper presents the improved version of the conceptual model for
delineating the condominium rights in Turkey. The model exploits LADM as
a basis for modeling the semantically and spatially necessary classes in
the representation of condominium rights in a realistic manner. To
benefit from the opportunity that results from being designed the
buildings using BIM, existing classes are linked to suitable entities in
the IFC schema to depict the condominium rights. These entities enable
to unambiguously model the buildings and their immediate surroundings as
well as the logical spaces that the condominium owner has the right to
use. It is important to note that the use of specific entities and
relationships between them might differ based on the legislative
regulations of the countries or administrations regarding registration
and definition of condominium rights. It is however shown in this paper
that the reuse of as-built BIMs can be highly beneficial in the
registration and visualization of condominium rights with their physical
counterparts in Turkey, as similarly demonstrated in the literature on
various study regions (Atazadeh et al., 2017). Statistics, governmental
visions, and literature together show a growing trend for digitalization
in the AEC industry through the efficient and widespread use of BIM.
This study therefore specifically focuses on the use of IFC models in
the depiction of condominium rights in the context of 3D land
administration evolvement.
Another reason for concentrating on the use of BIMs is due to
challenges regarding the integration of GIS and BIM domains. Recent
studies point out that although there exists a vast amount of progress
for integration between GIS and BIM-based models through being revised
standards in terms of modeling approaches, the flowless transformation
is not at the expected level in terms of georeferencing, accuracy, and
consistency (Noardo et al., 2020a). Accordingly, it should be paid
attention to prospective conversions between GIS and BIM-based models
within information flow regarding the registration of condominium
rights. The representation of the IFC models that current or prospective
condominium owners can detailedly view and explore their cadastral
rights as 3D is a crucial part of 3D LASs because in this way the
probable misinterpretations that might cause problems within land
administration practices can be hindered.
As it is known, land valuation and land development are significant
elements of the land administration paradigm, and hence LADM Edition II
will cover these elements by adding two new parts namely VIM and Spatial
Plan Information. It is thus important to first highlight that there is
a huge potential to estimate values of condominium units by means of IFC
models that provide a large amount of information regarding attributes
that affect the value. A few studies (e.g., (Mete et al., 2022)) focus
on the likely use of IFC models for valuation and/or taxation but this
can be enhanced in future studies. Secondly, it is vital to investigate
the usability of IFC models for spatial planning purposes since the
urban planning checks that restrictions are specified in approved zoning
plans are one of the first processes within building permitting (Noardo
et al., 2022). In this sense, the conceptual model that can benefit from
the IFC schema, and related property sets can be extended by taking
valuation and spatial planning paradigms into account. By doing so, the
conceptual model that encompasses all components of 3D land
administration can be achieved.
ACKNOWLEDGEMENTS
The first author is supported by the FIG Foundation PhD Scholarship.
This work is supported by the Scientific Research Projects Department of
Istanbul Technical University (Project Number: MDK-2019-42092).
SUPPLEMENTARY MATERIAL
Supplementary material can be found at:
https://doi.org/10.6084/m9.figshare.19354103.
REFERENCES
- Alkan, M., Gürsoy Sürmeneli, H., Polat, Z.A., 2021. Design and
development 3D RRR model for Turkish cadastral system using
international standards. Survey Review 53, 312–324.
https://doi.org/10.1080/00396265.2020.1758386
- Atazadeh, B., Kalantari, M., Rajabifard, A., Ho, S., 2017.
Modelling building ownership boundaries within BIM environment: A
case study in Victoria, Australia. Computers, Environment and Urban
Systems 61, 24–38.
https://doi.org/10.1016/j.compenvurbsys.2016.09.001
- BIMgenius, 2020. Turkey BIM Report [WWW Document]. URL
https://www.bimgenius.org/uploads/6/3/9/9/63997129/bImgenius_p0002_turkiye_bIm_raporu_2019_rev_0.pdf
- Broekhuizen, M., 2021. BIM/IFC-files as Input for 3D Land
Administration Systems. TU Delft.
buildingSMART, 2022. Solutions and Standards [WWW Document]. URL
https://www.buildingsmart.org/standards/
- Cagdas, V., 2013. An application domain extension to citygml for
immovable property taxation: A Turkish case study. International
Journal of Applied Earth Observation and Geoinformation 21, 545–555.
https://doi.org/10.1016/j.jag.2012.07.013
- Celik Simsek, N., Uzun, B., 2021. Building Information Modelling
(BIM) for property valuation: A new approach for Turkish Condominium
Ownership. Survey Review 1–22.
https://doi.org/10.1080/00396265.2021.1905251
- Döner, F., 2010. A 3D approach for Turkish Cadastral System.
KTU.
- Döner, F., Şirin, S., 2020. 3D Digital Representation of
Cadastral Data in Turkey—Apartments Case. Land 9, 179.
https://doi.org/10.3390/land9060179
- Guler, D., Yomralioglu, T., 2021a. A Conceptual Model for
IFC-Based Delineation of Condominium Rights in Turkey: Initial
Experiments, in: ISPRS Annals of the Photogrammetry, Remote Sensing
and Spatial Information Sciences. pp. 5–12.
https://doi.org/10.5194/isprs-annals-VIII-4-W2-2021-5-2021
- Guler, D., Yomralioglu, T., 2021b. A reformative framework for
processes from building permit issuing to property ownership in
Turkey. Land Use Policy 101, 105115.
https://doi.org/10.1016/j.landusepol.2020.105115
- Guler, D., Yomralioglu, T., 2021c. Yapı Ruhsatlandırmadan Kat
Mülkiyetine Giden Süreçlerin Dijitalleştirilmesi: Mevcut Durum
Analizi ve Öneri. Geomatik 6, 93–106.
https://doi.org/10.29128/geomatik.705559
- Gürsoy Sürmeneli, H., Koeva, M., Alkan, M., 2022. The
Application Domain Extension (ADE) 4D Cadastral Data Model and Its
Application in Turkey. Land 11, 634.
https://doi.org/10.3390/land11050634
- Indrajit, A., van Loenen, B., Ploeger, H., van Oosterom, P.,
2020. Developing a spatial planning information package in ISO 19152
land administration domain model. Land Use Policy 98, 104111.
https://doi.org/10.1016/j.landusepol.2019.104111
- ISO/TC 211, 2021. Draft ISO/NP 19152-5 Geographic Information —
Land Administration Domain Model (LADM) — Part 5: Spatial Plan
Information.
- ISO, 2012. ISO 19152:2012 Geographic information — Land
Administration Domain Model (LADM) [WWW Document]. URL
https://www.iso.org/standard/51206.html
- Kalogianni, E., Janečka, K., Kalantari, M., Dimopoulou, E.,
Bydłosz, J., Radulović, A., Vučić, N., Sladić, D., Govedarica, M.,
Lemmen, C., van Oosterom, P., 2021. Methodology for the development
of LADM country profiles. Land Use Policy 105, 105380.
https://doi.org/10.1016/j.landusepol.2021.105380
- Kalogianni, E., van Oosterom, P., Dimopoulou, E., Lemmen, C.,
2020. 3D Land Administration: A Review and a Future Vision in the
Context of the Spatial Development Lifecycle. ISPRS International
Journal of Geo-Information 9, 107.
https://doi.org/10.3390/ijgi9020107
- Kara, A., Çağdaş, V., Isikdag, U., van Oosterom, P., Lemmen, C.,
Stubkjaer, E., 2021. The LADM Valuation Information Model and its
application to the Turkey case. Land Use Policy 104, 105307.
https://doi.org/10.1016/j.landusepol.2021.105307
- Kara, A., van Oosterom, P., Çağdaş, V., Işıkdağ, Ü., Lemmen, C.,
2020. 3 Dimensional data research for property valuation in the
context of the LADM Valuation Information Model. Land Use Policy 98,
104179. https://doi.org/10.1016/j.landusepol.2019.104179
- Lemmen, C., van Oosterom, P., Bennett, R., 2015. The Land
Administration Domain Model. Land Use Policy 49, 535–545.
https://doi.org/10.1016/j.landusepol.2015.01.014
- McGraw Hill Construction, 2014. The Business Value of BIM in
Australia and New Zealand: How Building Information Modeling is
Transforming the Design and Construction Industry [WWW Document].
URL
https://download.autodesk.com/temp/pdf/mcgraw_hill_business_value_of_bim_anz.pdf
- Mete, M.O., Guler, D., Yomralioglu, T., 2022. Towards a 3D Real
Estate Valuation Model Using BIM and GIS, in: Ben Ahmed, M.,
Boudhir, A.A., Karas, I.R., Jain, V., Mellouli, S. (Eds.),
Innovations in Smart Cities Applications Volume 5. Springer
International Publishing, Cham, pp. 945–962.
https://doi.org/10.1007/978-3-030-94191-8_77
- Meulmeester, R.W.E., 2019. BIM Legal: Proposal for defining
legal spaces for apartment rights in the Dutch cadastre using the
IFC data model. TU Delft.
- MoEUCC, 2021. Building Theme Description Document Extended
Version [WWW Document]. URL
https://rehber.tucbs.gov.tr/veri-temalari/bina/veri-tanimlama-dokumani
- NBS, 2020. 10th Annual BIM Report [WWW Document]. URL
https://www.thenbs.com/knowledge/national-bim-report-2020
- Noardo, F., Guler, D., Fauth, J., Malacarne, G., Mastrolembo
Ventura, S., Azenha, M., Olsson, P.-O., Senger, L., 2022. Unveiling
the actual progress of Digital Building Permit: Getting awareness
through a critical state of the art review. Building and Environment
213, 108854. https://doi.org/10.1016/j.buildenv.2022.108854
- Noardo, Harrie, L., Ohori, K.A., Biljecki, F., Ellul, C.,
Krijnen, T., Eriksson, H., Guler, D., Hintz, D., Jadidi, M.A., Pla,
M., Sanchez, S., Soini, V.P., Stouffs, R., Tekavec, J., Stoter, J.,
2020a. Tools for BIM-GIS integration (IFC georeferencing and
conversions): Results from the GeoBIM benchmark 2019. ISPRS
International Journal of Geo-Information 9, 502.
https://doi.org/10.3390/ijgi9090502
- Noardo, Malacarne, G., Mastrolembo Ventura, S., Tagliabue, L.C.,
Ciribini, A.L.C., Ellul, C., Guler, D., Harrie, L., Senger, L.,
Waha, A., Stoter, J., 2020b. Integrating Expertises and Ambitions
for Data-Driven Digital Building Permits – the EUNET4DBP, in:
International Archives of the Photogrammetry, Remote Sensing and
Spatial Information Sciences - ISPRS Archives. pp. 103–110.
https://doi.org/10.5194/isprs-archives-XLIV-4-W1-2020-103-2020
- Official Gazette, 2001. Civil Code No.4721 [WWW Document]. URL
https://www.mevzuat.gov.tr/mevzuatmetin/1.5.4721.pdf
- Official Gazette, 1965. Condominium Law No.634 [WWW Document].
URL https://www.mevzuat.gov.tr/MevzuatMetin/1.5.634.pdf
- OGC, 2021. OGC City Geography Markup Language (CityGML) 3.0 [WWW
Document]. URL https://www.ogc.org/standards/citygml
- Oldfield, J., Bergs, R., Van Oosterom, P., Krijnen, T., Galano,
M., 2018. 3D Cadastral Lifecycle: An Information Delivery Manual ISO
29481 for 3D Data Extraction from the Building Permit Application
Process, in: 7th International FIG Workshop on the Land
Administration Domain Model. Zagreb, Croatia, pp. 153–170.
- Oldfield, J., Van Oosterom, P., Beetz, J., Krijnen, T.F., 2017.
Working with open BIM standards to source legal spaces for a 3D
cadastre. ISPRS International Journal of Geo-Information.
https://doi.org/10.3390/ijgi6110351
- Oldfield, J., van Oosterom, P., Quak, W., van der Veen, J.,
Beetz, J., 2016. Can data from BIMs be used as input for a 3D
Cadastre?, in: 5th International FIG 3D Cadastre Workshop,
International Federation of Surveyors (FIG). pp. 199–214.
- Rajabifard, A., Atazadeh, B., Kalantari, M., 2019. BIM and Urban
Land Administration, 1st ed. CRC Press, Boca Raton.
https://doi.org/10.1201/9781351032346
- Ramlakhan, R., Kalogianni, E., van Oosterom, P., 2021. Modelling
3D underground legal spaces in 3D Land Administration Systems, in:
7th International FIG 3D Cadastre Workshop. pp. 37–52.
- Sun, J., Mi, S., Olsson, P., Paulsson, J., Harrie, L., 2019.
Utilizing BIM and GIS for Representation and Visualization of 3D
Cadastre. ISPRS International Journal of Geo-Information 8, 503.
https://doi.org/10.3390/ijgi8110503
- Teicholz, P., Lee, G., Eastman, C., Sachs, R., 2018. BIM
Handbook: A Guide to Building Information Modeling for Owners,
Designers, Engineers, Contractors, and Facility Managers, 3rd ed.
John Wiley & Sons, Inc., Hoboken, New Jersey.
- United Nations, 2015. Transforming Our World: The 2030 Agenda
for Sustainable Development.
van Oosterom, P. (Ed.), 2018. Best Practices 3D Cadastres Extended
Version. International Federation of Surveyors (FIG), Copenhagen,
Denmark.
- van Oosterom, P., Bennett, R., Koeva, M., Lemmen, C., 2020. 3D
Land Administration for 3D Land Uses. Land Use Policy 98, 104665.
https://doi.org/10.1016/j.landusepol.2020.104665
- Williamson, I., Enemark, S., Wallace, J., Rajabifard, A., 2010.
Land Administration for Sustainable Development. ESRI Press
Academic, Redlands, CA.
- Yomralioglu, T., McLaughlin, J., 2017. Cadastre: Geo-Information
Innovations in Land Administration, Cadastre: Geo-Information
Innovations in Land Administration. Springer International
Publishing, Cham. https://doi.org/10.1007/978-3-319-51216-7
BIOGRAPHICAL NOTES
Dogus Guler is a research & teaching assistant at
the Department of Geomatics Engineering of Istanbul Technical University
(ITU), Turkey. He obtained BSc and MSc degrees in 2015 and 2016,
respectively, and is pursuing his PhD at the same department. He
published several papers on 3D land administration and GIS-aided urban
planning. He worked on different projects that are supported by The
Scientific and Technological Research Council of Turkey (TUBITAK). He
was a visiting researcher for a year at the University of Colorado
Boulder, USA starting from August 2019 through International Research
Scholarships for Research Assistants (YUDAB) by the Turkey Council of
Higher Education (YOK). He is also awarded the FIG Foundation PhD
Scholarship in 2021.
Prof. Tahsin Yomralioglu graduated from the
Department of Surveying Engineering of Karadeniz Technical University
(KTU), Trabzon, Turkey, in 1985. He worked on Land Information Systems
at the University of New Brunswick (UNB) in Fredericton, Canada. In
1993, he obtained his PhD from the University of Newcastle upon Tyne,
England. First, he was appointed as a full-time professor at KTU in 2001
and then at Istanbul Technical University (ITU) in 2009. He has been
served as a member on various commissions and also worked as a project
manager and consultant in several public and private institutions. As a
supervisor, he supervised over 30 MScE and PhD theses. He established
the ITU-GeoIT graduate programme and the first national GIS R&D
innovation center of Turkey. He has published many scientific research
publications in the field of GIS, SDI, cadastre, land management, etc.
CONTACTS
Dogus Guler
Department of Geomatics Engineering, Istanbul Technical
University
Maslak Campus, Civil Engineering Faculty, 34469
Istanbul
TURKEY
Website:
https://akademi.itu.edu.tr/en/gulerdo/
Tahsin Yomralioglu
Department of Geomatics Engineering, Istanbul
Technical University
Maslak Campus, Civil Engineering Faculty, 34469
Istanbul
TURKEY
Website:
https://tahsinhoca.net/